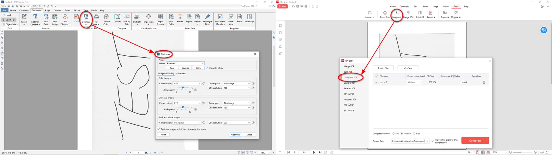
Within the app I did not find a feature to compress/optimize PDF files in order to reduce file size.
Other competitive apps such as: Adobe Acrobat Pro, Qoppa’s PDF Studio Pro, PDFgear, Wondershare’s PDFelement and Foxit PDF Editor to name a view, do have such a feature that can shrink PDF files and reduce their file size, without having to remove any page or other necessary content (e.g. images) that needs to stay in place.
Please see the uploaded/attached combined screenshot file taken from competitive apps:
Qoppa’s PDF Studio Pro and PDFgear (as a “new” user I am only allowed to put one embedded media item in a post), otherwise I would have uploaded the other three screeshot files as well.
